logo

Home page
Articles for Windows, Linux, OS X
Mac tips and articles
Mac tips
Windows 8 tips and articles
Windows 7 tips and articles
Vista Tips
XP Tips
Linux tips and articles
Read the blog
Online store
Windows, Linux, OS X programs
Links
About

Clean up with Autoruns after uninstalling software

Nearly all Windows software is supplied with an uninstaller to remove it if you no longer want it. To remove a program you just run the uninstaller on the Start menu if there is a link, or you go to Programs and Features (Add or Remove Programs in XP) and select it from there. In a few seconds the software is gone.

The trouble is, uninstallers leave things behind and they never clean up 100% of everthing there is. Autoruns is useful tool that can be used to clean up some of the remnants after an uninstaller has finished.

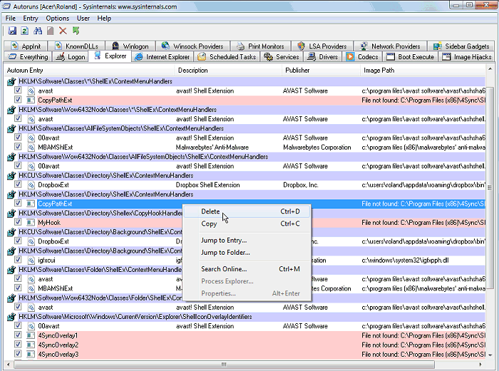
Here is a typical example of an uninstaller that is by no means unusual. A program called 4Sync was removed by running the uninstall option on the Start menu. Windows was restarted afterwards and then Autoruns was run to check that everything had been removed. Here is the result:

Autoruns

Autoruns checks for programs and services that start with Windows and have hooks in the operating system. Look at the items highlighted in red. Although the 4Sync uninstaller removed the software, there remains a number of entries in various parts of the system. Windows can't load the files because they no longer exist on the disk, but it could waste time looking for them on started and with some software it might even cause an error. It is best to remove the entries.

Go through each of the tabs in turn and look for items in red that say 'File not found:...' Right click each one and select Delete from the menu. There is no point in having entries that point to non-existent files.

Related articles
* Uninstall software with Comodo Programs Manager
* Clean up with IObit Uninstaller
* Revo Uninstaller cleans up after uninstalling
* Uninstall software properly: Why uninstallers don't work and what to do




copyright